ExamQuestions.com

Register
Login
Implementing Cisco Collaboration Cloud and Edge Solutions Exam Questions

Cisco

Implementing Cisco Collaboration Cloud and Edge Solutions

45 / 52

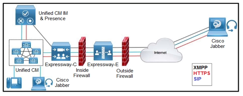
Question 45:


                
                
            
                image
            
            
                
Refer to the exhibit. Which two outbound connections should an administrator configure on the internal firewall? (Choose two.) 

Answer options:

A. XMPP: TCP 7400
B. SIP: TCP 7001
C. SIP TCP 5061
D. Media: UDP 36012 to 59999
E. HTTPS: TCP 8443